2023-05-19 13:46
管理员
10分钟了解当今天下第一的文生图AI工具Stable Diffusion
AI奇点网5月19日报道丨转载自 知乎 绝密伏击
我们介绍Stable Diffusion是如何根据文字生成图像的,相比Diffusion做了哪些优化?
写在最前面:
由于Stable Diffusion里面有关扩散过程的描述,描述方法有很多版本,比如前向过程也可以叫加噪过程,为了便于理解,这里把各种描述统一说明一下。
目前AI绘画最火的当属Midjorney和Stable Diffusion,但是由于Midjourney没有开源,因此我们主要分享下Stable Diffusion,后面我们会补充介绍下Midjourney。
公开资料显示,Stable Diffusion是StabilityAI公司于2022年提出的,论文和代码都已开源。StabilityAI在10月28日完成了1.01亿美元的融资,目前估值已经超过10亿美元。
大家可以去Stable Diffusion Online这个网站体验一下Stable Diffusion,我们输入文本“’A sunset over a mountain range, vector image”(山脉上的日落),看一下效果:

在了解应用后,接下来我们介绍下Stable Diffusion。主要还是通过图解的方式,避免大量公式推导,看起来费劲。
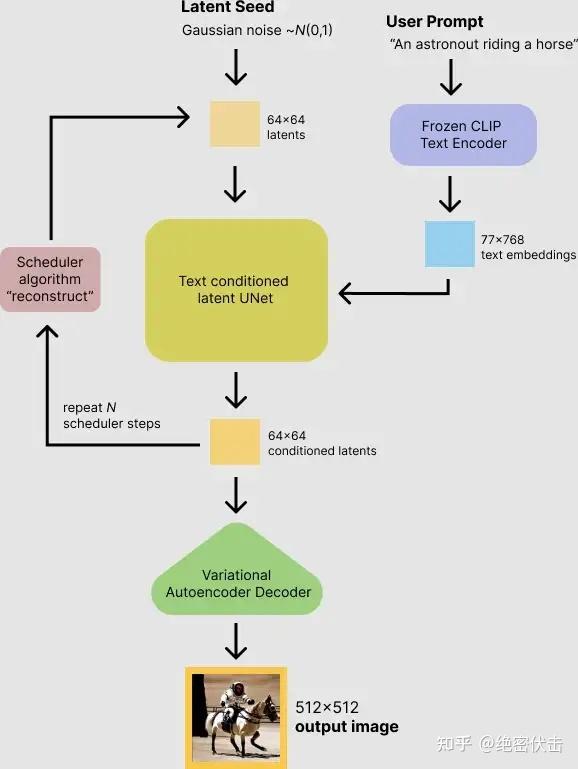
Stable Diffusion其实是Diffusion的改进版本,主要是为了解决Diffusion的速度问题。那么Stable Diffusion是如何根据文字得出图片的呢?下图是Stable Diffusion生成图片的具体过程:

可以看到,对于输入的文字(图中的“An astronout riding a horse”)会经过一个CLIP模型转化为text embedding,然后和初始图像(初始化使用随机高斯噪声Gaussian Noise)一起输入去噪模块(也就是图中Text conditioned latent U-Net),最后输出大小的图片。我们已经知道了CLIP模型和U-Net模型的大致原理,这里面关键是Text conditioned latent U-net,翻译过来就是文本条件隐U-net网络,其实是通过对U-Net引入多头Attention机制,使得输入文本和图像相关联,后面我们重点讲讲这一块是怎么做的。
Stable Diffusion原来的名字叫“Latent Diffusion Model”(LDM),很明显就是扩散过程发生隐空间中(latent space),其实就是对图片做了压缩,这也是Stable Diffusion比Diffusion速度快的原因。

Stable Diffusion会先训练一个自编码器,来学习将图像压缩成低维表示。
在将图像压缩成latent data后,便可以在latent space中完成扩散过程,对比下和Diffusion扩散过程的区别,如下图所示:

可以看到Diffusion扩散模型就是在原图X上进行的操作,而Stale Diffusion是在压缩后的图像Z上进行操作。
Stable Diffusion的前向扩散过程和Diffusion扩散模型基本没啥区别,只是多了一个图像压缩,只是反向扩散过程二者之前还是有区别。
在第一节我们已经简单介绍过Stable Diffusion文字生成图片的过程,这里我们扩展下,看一下里面的细节,如下图所示:

上图从右至左,输入的文字是“Pairs in milky way”(银河系的巴黎),经过CLIP模型
转为Text embedding,然后和初始图像(噪声向量 )、Time step向量 ,一起输入Diffusion模块(多轮去噪过程),最后将输出的图像 经过解码器后,生成最终的图像。
Stable Diffusion在反向扩散过程中其实谈不上改进,只是支持了文本的输入,对U-Net的结构做了修改,使得每一轮去噪过程中文本和图像相关联。在上一篇文章(绝密伏击:十分钟读懂Diffusion:图解Diffusion扩散模型)中,我们在介绍使用Diffusion扩散模型生成图像时,一开始就已经介绍了在扩散过程中如何支持文本输入,以及如何修改U-Net结构,只是介绍U-Net结构改进的时候,讲的比较粗,感兴趣的可以去看看里面的第一节。下面我们就补充介绍下Stable Diffusion是如何对U-Net结构做修改,从而更好的处理输入文本。
我们先看一下反向扩散的整体结构,如下图所示:

从上图可以看出,反向扩散过程中输入文本和初始图像
需要经过 轮的U-Net网络( 轮去噪过程),最后得到输出,解码后便可以得到最终图像。由于要处理文本向量,因此必然要对U-Net网络进行调整,这样才能使得文本和图像相关联。下图是单轮的去噪过程:

上图的最左边里面的Semantic Map、Text、Representations、Images稍微不好理解,这是Stable Diffusion处理不同任务的通用框架:
这里我们只考虑输入是Text,因此首先会通过模型CLIP模型生成文本向量,然后输入到U-Net网络中的多头Attention(Q, K, V)。
这里补充一下多头Attention(Q, K, V)是怎么工作的,我们就以右边的第一个Attention(Q, K, V)为例。
其中: 。可以看到每一轮去噪过程中,文本向量 会和当前图像计算相关性。
最后我们来看一下Stable Diffusion完整结构,包含文本向量表示、初始图像(随机高斯噪声)、时间embedding,如下图所示:

上图详细的展示了Stable Diffusion前向扩散和反向扩散的整个过程,我们再看一下不处理输入文字,只是单纯生成任意图像的Diffusion结构。

可以看到,不处理文字输入,生成任意图像的Diffusion模型,和Stable Diffusion相比,主要有两个地方不一样:
除了Stable Diffusion之外,Midjourney最近也非常出圈,我们简单介绍下。
Midjourney是一款AI绘图工具,其创始人是David Holz。目前Midjourney每月的收入大概超过200万美元,用户可以通过Discord平台的newbie频道使用。Discord平台是一款游戏聊天平台,月活超过1.5亿,其中使用Midjounery的用户数已突破380万。2021年初,Discord拒绝了微软120亿美元的收购要约。本质上Discord是一个社区,Midjourney通过在Discord上创建了自己的服务器,并创建了大量的频道,以及开发了自己的机器人,来向用户提供服务。

用户可以在Midjourney首页里点击“Join the Beta”,直接会跳转到它们在Discord上的频道。
可以看到上图中显示用户数是381万,当前在线30万。用户使用Midjorney也非常简单,只需要点击主页左下方的newbie频道便可进入。

进入newbie频道后,便可以通过/imagine+提示词,让Midjourney生成图片

可以看到在输入“sunshine black hold”后生成了四张图片。
由于目前Midjourney并没有开源,因此我们并不知道其背后的技术,但是大概率还是基于Diffusion扩散模型。
随着AIGC的爆火,各种应用开始不断出现,AI绘画便是其中的一个典型案例。目前最火的AI绘画模型当属Stable Diffusion,但是目前有关Stable Diffusion的文章并不多,主要偏向应用介绍,对于如何处理输入文字以及去噪过程的具体细节,这方面的文章还是比较少,写这篇文章的目的就是希望能把Stable Diffusion讲清楚,让更多人的了解。
AI奇点网管理员